Corporate Partners Team Introduction Survey

To begin the semester, it will be helpful to understand your team’s experience, interests and goals. We have a Qualtrics survey template for you to follow and edit as needed. Follow these instructions to access and distribute the survey.

Please complete this task before your first lab during the week of August 19th.

Note: It is important you meet with your mentor before the school year begins and before completing this task. You will need to have an understanding of what skills your students will need for your project to complete this task accurately.

  1. Navigate to www.itap.purdue.edu/services/qualtrics.html

  2. Click on GO TO QUALTRICS


    Purdue Qualtrics Page
    Figure 1. Click Go To Qualtrics

  3. Click on Create a New Project


    Qualtrics Home Page
    Figure 2. Click Create a New Project

  4. Select a new survey from scratch and click Get Started


    New Qualtrics Survey
    Figure 3. Create a new survey from scratch

  5. Create a new survey with your choice of name. Download the survey QSF file from this link. Import a survey from a QSF file and choose the file you just downloaded. Select Create Project.


    Create New Survey
    Figure 4. Create new survey with QSF file

  6. You will now be able to edit and distribute your own survey. Please make any changes that suit your project.

    • Required: Please refer to the section where students rate their familiarity with given topics. Please edit those topics to reflect relevant skills for your project.


    Edit Survey
    Figure 5. Edit Survey

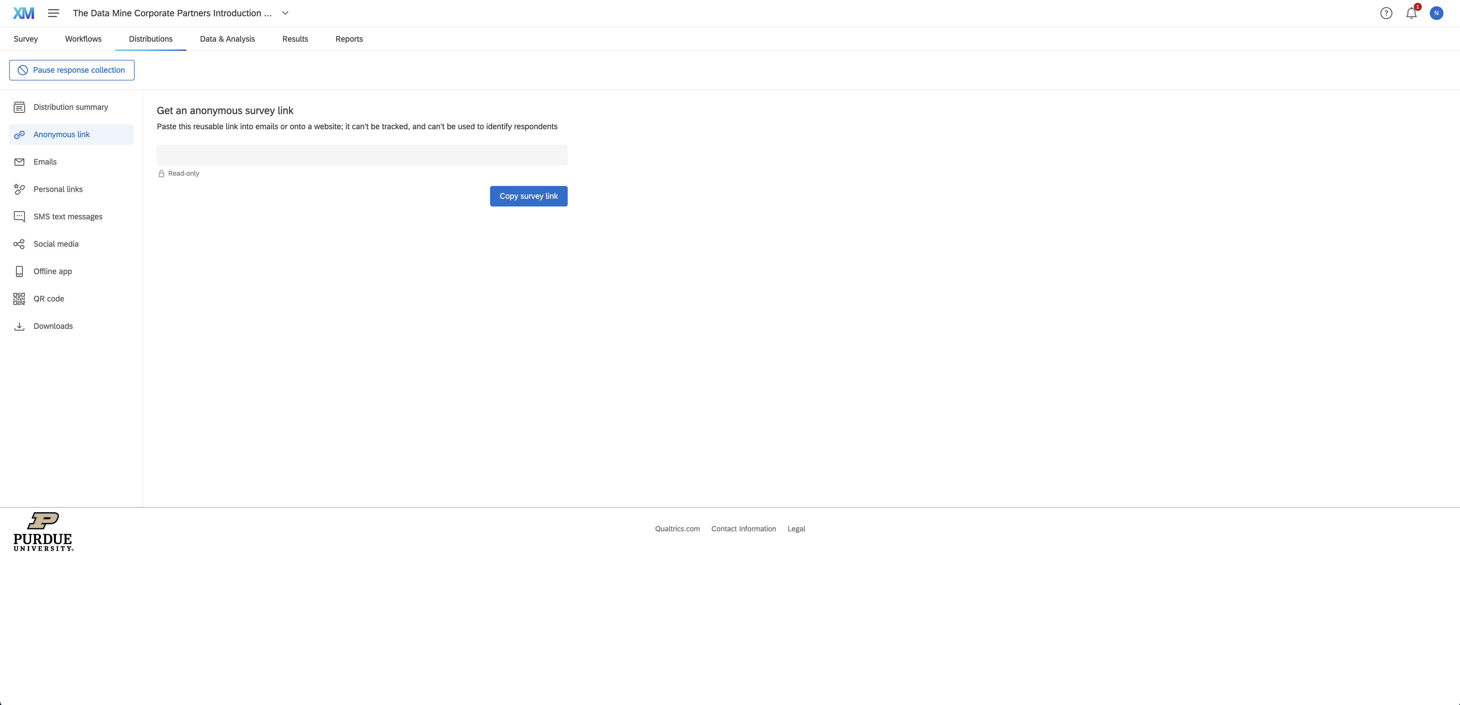
  7. To distribute your survey to your team, first select 'Distributions' in the top navigation bar. Then, select 'Anonymous link' in the side navigation bar. Share the link with your team.


    Distribute Survey
    Figure 6. Distribute Survey

  8. To view survey results, navigate to the 'Data and Analysis' tab. You can export data to Excel or CSV using the 'Export and Import' button.


    Data and Analysis
    Figure 7. Data and Analysis